2025-2026学年第一学期公共体育(1)、体育专项(1)课程理论线上考试将于2025年11月30日至2025年12月13日期间进行,请同学们仔细阅读通知内容并严格按照考试要求进行考试,按以下方法进行操作:
一、学生通过登录微信“阳光体育”小程序进行考试;
二、本次理论考试题型为判断题、单项选择题以及多选题;考试时间为40分钟,每位同学有3次答题机会,系统会选取3次答题的最高分录入成绩。理论成绩占体育课总成绩的10%;
三、请同学们在规定的时间内完成考试,12月13日23:59后考试系统关闭且无法再进行补考。
四、每日晚10点至次日早7点,为学校系统维护时间,在此期间进行考试答题的,会造成数据丢失,影响考试次数和成绩,请勿在此期间答题。
五、具体操作见以下说明:
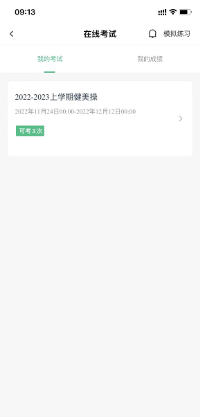
一、【登录“阳光体育”】,点击“在线考试”,进入在线考试页面;【我的考试】显示该学生所属的考试计划,点击相应考试计划,弹出考前提醒,点击“我再想想”,回到我的考试;点击“进入考试”,直接进入考试开始答题。



直接点击相应选项选择题目答案,左右滑动切换上下题;
题目左上角可以看到题型(单选题、多选题、判断题),根据题型作出选择;
三、【查看答题卡】
点击左下角图标,可以查看所有题目(已做题目和未做题目),可点击数字直接跳转到对应题目页面;点击灰色部分,继续答题。


四、【交卷】
点击“交卷”后,弹窗提醒;点击“继续答题”,返回题目页面,可继续做题;点击“确认交卷”,交卷成功。



五、点击“历史成绩”,查看历史成绩记录;点击“重新考试”,重新开始考试。

体 育 部
2025年11月27日
