我省2024年3月自学考试课程免考办理将在“湖北省高等教育自学考试综合业务管理平台”中进行,考生须通过“湖北省高等教育自学考试考生服务平台”(以下简称考生服务平台)注册登录办理。为确保该项工作顺利进行,现将有关事项安排告知如下。
一、工作安排
(一)课程免考实行网上申请办理,考生须根据课程免考要求在“考生服务平台”提交相关材料后由考籍所在地进行网上确认。
(二)考生网上申请时间为2024年3月1日-7日;考籍所在地网上确认时间为3月8日-14日;网上省级确认时间为3月15日-29日;课程免考结果发布时间为2024年3月30日。
(三)当次办理结束后,考生可在“考生服务平台”查询免考办理结果。
二、办理流程
(一)登录系统
考生登录“考生服务平台”(https://zk.hbea.edu.cn/portal-web/login)进入网上办理系统。
(二)提交申请
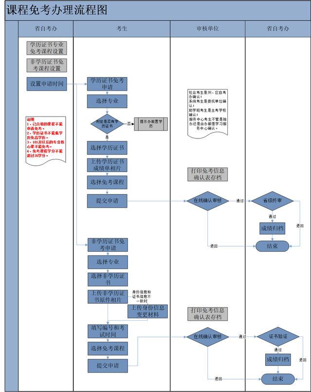
考生进入学习成果认证管理模块,分别点击左侧学历证书课程学习成果认证申报和非学历证书课程学习成果认证申报页面,完成相应课程免考申请,课程免考流程图见附件2,详细操作步骤见附件3。
请考生准确填写相关信息并上传以下材料后提交:
1.使用学历证书办理课程免考的须上传:学历证书颁发单位出具的成绩单(毕业生登记表、毕业学校档案馆复印并加盖公章的成绩证明)。(注:系统只支持上传一张照片,如考生成绩单有多张,需拼图后上传。照片需原图上传,凡修图、扫描、不清晰的不予通过。)
2.非学历证书办理课程免考的须上传:中华人民共和国居民身份证(人像面)和非学历证书原件照片。
(三)网上确认
各确认单位查询核验考生线上提交的材料,通过湖北高等教育自学考试综合业务管理系统在线提交网上确认结果。
非学历证书查询核验网址:
1.全国大学英语四级、六级(CET)成绩查询网址:http://cjcx.neea.edu.cn/
2.全国计算机等级证书(NCRE)和全国公共英语等级证书(PETS)查询网址:http://zscx.neea.edu.cn/
(四)网上省级确认及结果反馈
省教育考试院自考办根据考生的课程免考申请、确认结果以及考生上传的材料对考生申请的课程免考进行确认。免考确认通过的,课程免考结果直接归档进入成绩库;确认不通过的,省教育考试院自考办予以退回并说明退回原因。考生可在规定时间自行登录“考生服务平台”查询课程免考结果。
三、考生注意事项
(一)持有学历证书、非学历证书信息是办理课程免考的前提。 考生须先通过“考生服务平台”注册完成,再办理课程免考。 凡使用学历证书办理课程免考,须在申请之前完成前置学历查验,前置学历查验流程图及说明见附件1。
(二)非学历证书的身份信息与现用身份信息不一致的考生,须在申请材料“户口本资料”栏中上传身份信息变更证明材料(户口本本人页或其他能够证明本人身份信息变更的有效材料),请确保申请材料准确、齐全,否则将影响课程免考申请确认结果。
(三)学历证书和非学历证书免考每个办理周期只能申请一次,不能重复申请,请考生务必确保一次性选择好需要免考的课程再提交申请。
(四)考生须对提交的申请材料、信息的真实性负责,凡提交虚假材料获取免考成绩的,一经查实,按《国家教育考试违规处理办法》(教育部第33号令)处理。
(五)考生提交课程免考申请后,针对资料上传不全或信息录入错误的申请,考籍所在地自考办网上确认时会将申请退回修改,同时会发送短信通知提醒考生修改当次申请信息,考生可进入“考生服务平台”,点击学习成果认证管理模块,查看课程免考办理信息,点击“修改”按钮进入修改环节,未修改的课程免考不予通过。
(六)课程免考办理结果以“考生服务平台”公布为准。
(七)请考生选择网络环境好的上网地点办理自考课程免考业务,并合理安排时间,相关业务逾期当次不再办理。如有疑问可联系湖北省教育考试院自考办,咨询电话:027-68880240,027-68880241。
四、其他事项
我省高等教育自学考试课程免考工作根据《高等教育自学考试暂行条例》、《关于高等教育自学考试免考课程的试行规定》([89]考委字011号)、《教育部关于推进高等教育学分认定和转换工作的意见》(教改〔2016〕3号)以及《湖北省高等教育自学考试课程免考实施办法》、《湖北省教育考试院关于自学考试课程免考贯彻实质等效原则有关事项的通知》等文件精神办理。本须知与原有相关文件不一致的以本须知为准。具体如下:
1.我省自学考试课程免考按照学历层次相当、课程相同或相近、学分相当的原则,对符合条件的已取得国家承认学历所学课程和高等教育自学考试课程进行确认。
(1)已取得的学历层次不低于报考我省自学考试学历层次的,可免考已学过、课程名称和要求相当并取得合格成绩的公共基础课、同层次选考课。
(2)全日制普通高校的专科、本科的结业生、肄业生,报考我省自学考试专科层次专业,可免考已学过、课程名称和要求相当并取得合格成绩的公共基础课;有专科前置学历的全日制普通本科肄业生,报考我省自学考试本科层次专业,可免考已学过、课程名称和要求相当并取得合格成绩的公共基础课;全日制普通本科结业生报考我省自学考试本科层次专业,可免考已学过、课程名称和要求相当并取得合格成绩的公共基础课。
“课程名称和要求相当”是指课程名称相同或相近、学分不低于自学考试对应课程。全日制普通高校毕业生在校学习该课程的学时必须达到或超过自学考试专业计划规定的要求(自学考试各课程每学分相当于18学时);自学考试毕业生按照课程代码和课程名称相同的原则或同层次选考课程执行。
2.取得全国大学英语四级、六级考试(CET)合格成绩,全国英语等级考试(PETS)笔试合格成绩,全国计算机等级考试(NCRE)证书的自学考试考生,免考自学考试相关课程。
(1)取得全国大学英语四级、六级考试(CET)合格成绩(425分及以上)的自学考试考生,按报考专业免考自学考试英语(一)、英语(二)、英语(专)、英语(专升本)课程。
(2)取得全国公共英语等级考试(PETS)二级及以上笔试合格成绩(60分及以上)的自学考试考生,按报考专业免考自学考试英语(一)、英语(专);取得全国公共英语等级考试(PETS)三级及以上笔试合格成绩(60分及以上)的自学考试考生,还可以按报考专业免考自学考试英语(二)、英语(专升本)课程。
(3)取得全国计算机等级考试(NCRE)一级及以上等级证书的自学考试考生,可按报考专业免考自学考试计算机应用基础、计算机应用基础(实践)课程;取得二级及以上等级证书的,可以按报考专业免考自学考试计算机应用基础、计算机应用基础(实践)、管理系统中计算机应用、管理系统中计算机应用(实践)课程。
3.由于自学考试专业计划课程设置的调整,已免考英语(一)、英语(二)课程的不得免考英语(专)、英语(专升本)课程,反之亦然。考生可在考生服务平台通过课程顶替完成新旧专业课程转换。
4.我省免考课程学分不超过拟毕业专业最低学分的50%。如通过各种方式已办理的免考课程学分超过毕业专业最低总学分要求的50%,考生应补考本专业相应理论课程补足差额学分方可申请毕业。

更多详细信息请查看省考院官网自学考试栏目 http://www.hbea.edu.cn/html/2024-02/14002.html
